安装部署以及启动问题¶
1 安装 MaxKB 过程报错 docker-compose--X.XX.X 无法启动或者访问服务¶
Docker 版本太老可能会导致安装失败,建议环境建议使用安装包内的 Docker。安装包所使用的 Docker 版本为 27.2.0、Compose 版本为 v2.29.2。
2 如何将内置的 pgsql 通过指定的主机端口提供对外访问?¶
默认配置进行安装时,为了安全性,pgsql 容器只对宿主机提供 5432 的访问端口,其它地址都无法访问。

如果需要将 pgsql 暴露给其它服务器访问,可在 /opt/maxkb/.env 中配置,然后执行mkctl reload,重新加载配置即可。


3 升级过程提示 ModuleNotFoundError: No module named 'XXX'¶
某些旧版本的依赖包与新版本不兼容,导致系统无法正常运行。进入依赖包的存储目录: 执行以下命令,创建模型:
cd /opt/maxkb/python-packages
mkctl restart 以确保更改生效。
4 PostgreSQL 超过最大客户端连接数,提示 too many clients already 的错误¶
这表明当前配置的客户端连接数已达到上限,需要调整配置以允许更多的连接。进入 PostgreSQL 配置文件所在的目录:
cd /opt/maxkb/data/postgresql/pgdata/
max_connections = 200
docker stop maxkb
docker rm maxkb
mkctl reload 重新加载服务配置并启动服务。
5 迁移常见问题¶
5.1 无法执行 PowerShell 脚本¶

如果无法执行 PowerShell 脚本,可能需要修改执行策略:
- 临时修改(推荐)
Set-ExecutionPolicy -ExecutionPolicy Bypass -Scope Process - 永久修改(需管理员权限)
Set-ExecutionPolicy -ExecutionPolicy RemoteSigned -Scope LocalMachine
5.2 执行脚本后出现乱码报错¶

用记事本打开文件,将文件另存为 ANSI 格式的文本。

重新执行 PowerShell 即可正常执行迁移命令。

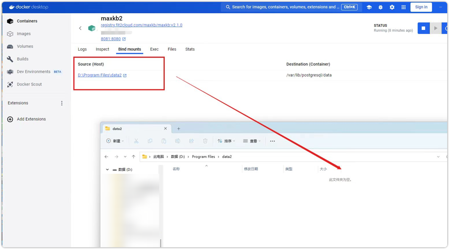
5.3 Docker Desktop 安装的 MaxKB 迁移后目录路径内容为空,但 MaxKB 能正常运行¶
Docker Desktop 安装的 MaxKB 迁移后挂载路径内容为空,但 MaxKB 能正常运行。

安装 MaxKB V2 时,容器数据的挂载目录为 /opt/maxkb,修改挂载目录即可。
V1:/var/lib/postgresql/data
V2:/opt/maxkb
